Amazonのアソシエイトとして、当ブログは適格販売により収入を得ています。
YouTubeなんかでよく見かけるアレですね。
自分もやってみたいなぁって思って検索していたところ、

「cute_agapan9087」様の書かれている、この記事を見つけました。
すごいなぁって思って記事内のComfyUIのワークフローを探してみたところ、
CivitAIにて発見。
ただし、リンクに飛ぶときは要注意です!
かなり過激な画像が掲載されています。
ComfyUIをインストール
ComfyUIのインストールは以下のリンクを参考にしてください。
ただし、内容は「Intel Arc」用です。
cudaやROCm環境の方は多少(?)工夫が必要です。
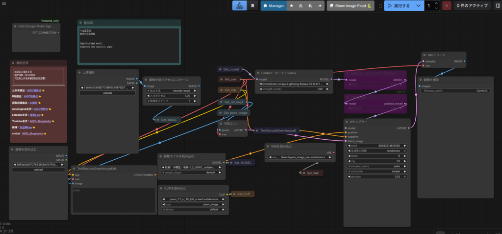
ワークフローを見てみましょう


素材を用意
著作権的にいろいろ面倒なので、そういった画像は使えません。そこで、

「Yasu_aiart (Yasuhiro Nakata)」様のこの記事を参考に適当な画像を作っておきました。



かわいらしいですね。
個人的にはもうちょっとショートが良いかな。
画像生成してみます






ということで、アニメ画像から実写風画像を生成してみました。
いつも言ってますが、自分はクリエータの才能はゼロなので、素晴らしい画像とやらはみなさんに挑戦していただきたいと思います。
一応自分が使ったワークフローを置いておきます。
解凍してComfyUIにドラッグアンドドロップすることで使えると思います。
今回は以上です。
追記
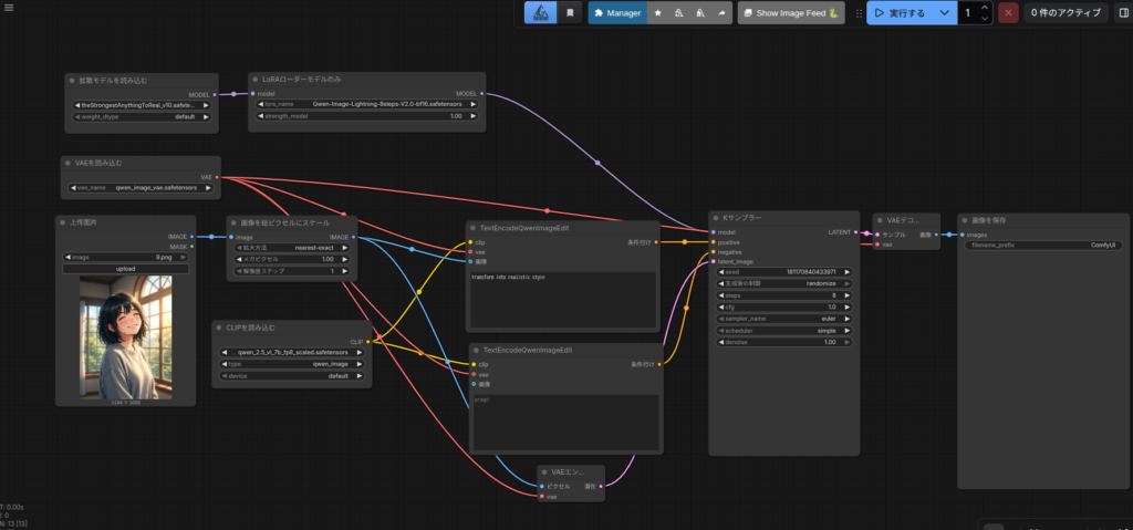
番外編です。
自分の写真を「QwenVL」というカスタムノードでプロンプトに変換して、アニメ画像を生成してみました。
本来はこちらを使うつもりだったのですが・・・、

もうちょっとなんとかならんものかと抗ってみました。

とりあえずそのまま生成してみました。


以上、番外編でした。
追記2
「QwenVL」のカスタムノードを「Intel Arc」で動かす記事もそのうち書いてみようと思います。
自分は使いこなせていませんが、世の中には画像からプロンプトを生成したいって言う人もいるかもしれません。


コメント