Amazonのアソシエイトとして、当ブログは適格販売により収入を得ています。
9060XTとB570を使って、wan2.2の5b-t2vで生成速度の比較をやってみます。
単純にスペックで言っても価格で言っても、9060XTが負けるわけないと思うのですがどうでしょうか?
ROCmとComfyUIのインストールについてはこちらの記事を参考にしてください。
モデルファイルのダウンロード
今回はモデルファイルはこちらからダウンロードしました。

QuantStack/Wan2.2-TI2V-5B-GGUF at main
We???re on a journey to advance and democratize artificial intelligence through open source and open science.

テキストエンコーダとVAEは、
Wan2.2 Video Generation ComfyUI Official Native Workflow Example - ComfyUI
Official usage guide for Alibaba Cloud Tongyi Wanxiang 2.2 video generation model in ComfyUI
上のリンクから、



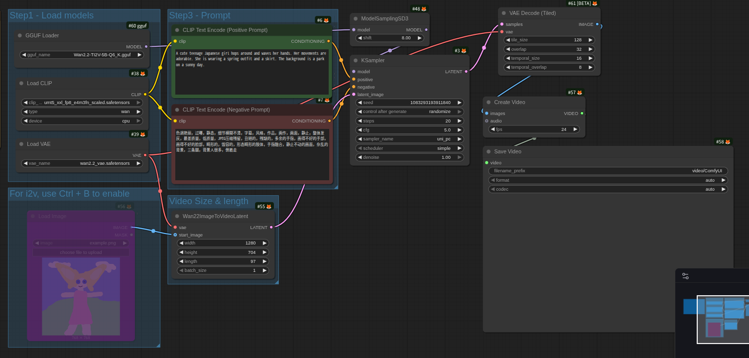
今回使ったワークフローです。

起動オプションは、
python ./main.py --auto-launch --disable-xformers --use-pytorch-cross-attentionにしています。

もし、「python ./main.py –auto-launch」で起動すると

ARC B570との比較
UbuntuでComfyUIを起動した時、ARCシリーズでは「gguf」ファイルの展開がうまく行きません。
こちらの記事で解決策を書いています。
下の写真は、B570の生成速度です。

VAEデコードの設定の違い
RX9060XTとの違いは、VAEデコードタイルの設定だけです。


もし、いつまでたってもVAEデコードが終わらないって時には、ここのツールを使わせていただいて、

最後に
今回は、新しく手に入れたRX9060XTの動画生成の性能を調べてみました。
いまのところ、B570には負けています。が、
ROCmはどんどん更新されているので、測定した時期で生成速度はまた違ってくるかもしれません。
もうちょっとVAEデコード(VAEエンコードも)が早くなるといいですね。
今回は以上です。

ASUS AMD Dual Radeon RX 9060 XT 16GB GDDR6ビデオカード DUAL-RX9060XT-16G 国内正規代理店品
グラフィックスコア : AMD Radeon RX 9060 XT / バスインターフェース : PCI Express5.0 / OpenGL : OpenGL 4.6コアクロック : OC mode (GPU Tweak III): u...
追記
VAEデコードが改善されたみたいです。


コメント