以前の記事でテンプレートのワークフローを変形させてマイベンチマークを作りました。
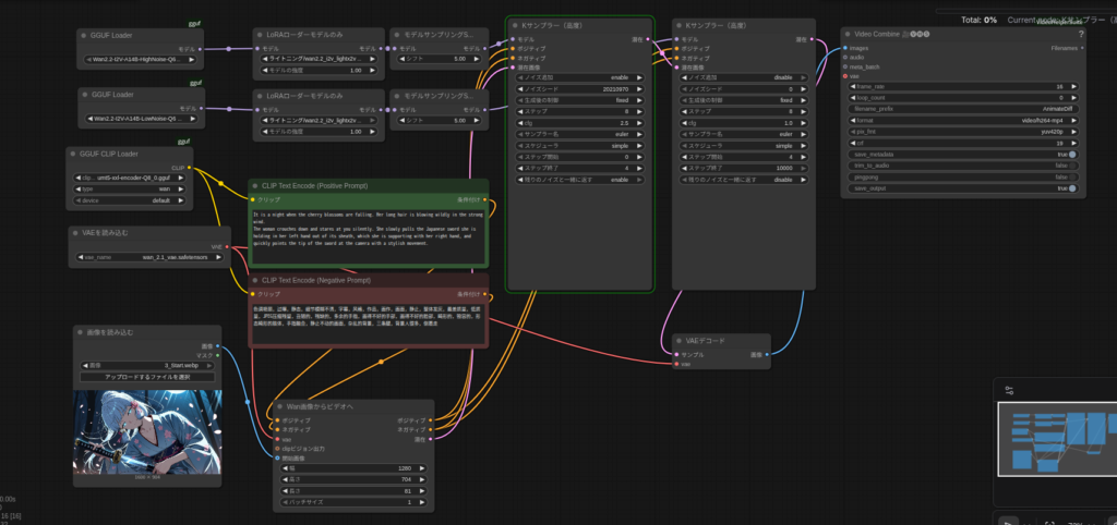
そういえば、以前ちもろぐ氏のベンチを使って動画生成しましたが、720pだけ失敗していたので、マイベンチマークのワークフローと「–novram」を使って動画生成のリベンジをしようと思います。
720p


「1280 x 704ドット」と「81フレーム」となると、VRAM使用量もバカになりません。
B580のVRAM12GBでは生成不可能でしょうか。
やってみないとわかりませんが。


一応生成には成功しましたが、完全再現とはいきませんでした。
今回は以上です。
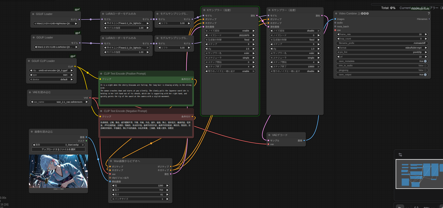
おまけで高画質にチャレンジ!
720pでの動画生成ができたことで、ちょっと調子にのって生成条件をもっと上げてチャレンジしてみました。
上の条件をちょっと変えて、総STEP数を28に、cfg値を3.5に、モデルファイルをwan2.2_i2v_high(low)_noise_14B_fp16.safetensors(各28.6GB)に、テキストエンコーダをumt5_xxl_fp16.safetensors(11.4GB)にそれぞれ変更して生成。


以上おあそびでした。


コメント