Amazonのアソシエイトとして、当ブログは適格販売により収入を得ています。
Ubuntu用の記事になります。が、工夫すればたぶんWindowsでも動きます。
Windowsユーザーの人は頑張ってみてください。
以前こちらの記事で紹介しました「Qwen3-TTS」ですが、今回はこれをComfyUIで動かしていきます。
Intel Arcで動かすというところがミソです。
マイナーな情報なんで、誰も興味ないでしょうがやっていきましょう。
まずは環境のインストール
これらをインストールしておいてください。
特に「ComfyUI-managerのインストール」方法は「ComfyUI-Qwen-TTS」をインストールする時にも使えます。
「ComfyUI-Qwen-TTS」のカスタムノードのインストール
手順としては、ComfyUI-managerのインストールと同じです。
上記リンクを辿るとわかりますが、
git clone https://github.com/flybirdxx/ComfyUI-Qwen-TTS.gitを使ってインストールしてください。ただし、
uv pip install -r ./requirements.txtを実行するまえに、「requirements.txt」の中身を少しいじります。
torch
torchaudio
transformers>=4.57.0
librosa
soundfile
accelerate
numpy
einops
tiktoken
sentencepiece
sox
huggingface_hub
onnxruntime
onnxruntime-gpu
safetensors
scipy>=1.11.0このようになっていると思いますが、「transformers>=4.57.0」の部分を
transformers>=4.57.0, <5.0.0に書き換えてください。その後、
sudo apt install sox libsox-fmt-all
uv pip install -r ./requirements.txtを実行します。
「ComfyUI-Qwen-TTS」のソースをいじってIntel Arcに対応させる
例によってこれらのコードはcuda用に書かれています。
Intel Arcで動くようにするために、これらを少しいじっていきましょう。





# Determine device
if device == "auto":
if torch.cuda.is_available():
device = "cuda"
elif torch.backends.mps.is_available():
device = "mps" # 针对 Mac 的关键修复
elif torch.xpu.is_available():
device = "xpu"
else:
device = "cpu"あとは、いつもどおり「python main.py –auto-launch」で起動です。
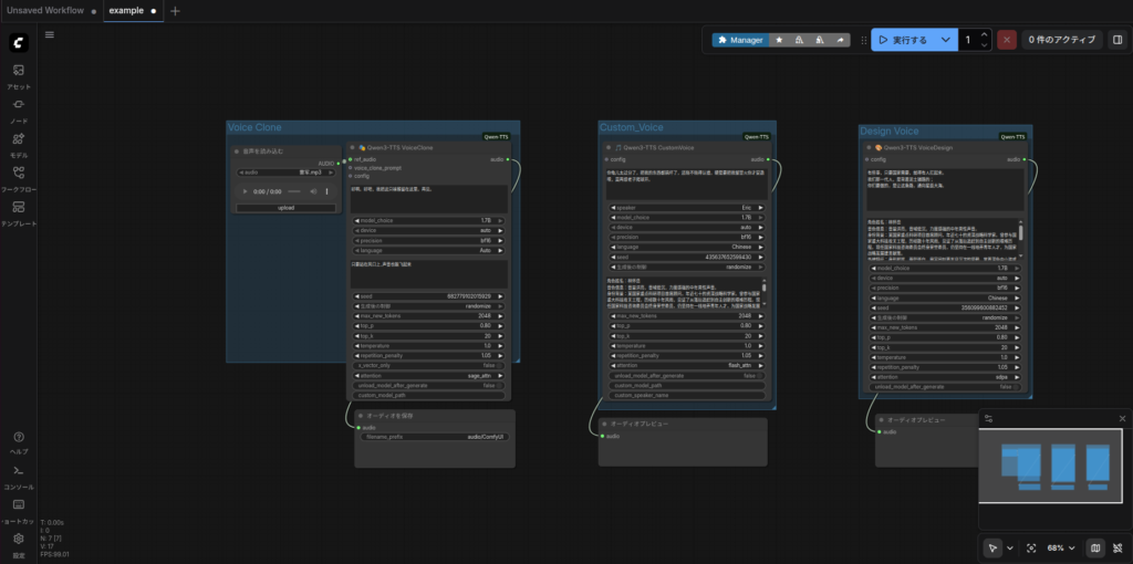
ワークフローをドラッグアンドドロップ










それでは実行してみます。


以下が、今回生成された音声です。
ちょっと読み間違いがあるし、イントネーションが中国語寄りに聞こえますが、ちゃんと生成されています。
ちなみにCPUのみでも動作します。

最後に
こんな感じでIntel Arcでも動かすことはできました。
まだ、他のワークフローは試してませんが、ファインチューニングのワークフローもあるみたいですし、時間がとれたらいろいろ試してみたいと思います。
今回は以上です。
「Arc Pro B60」は、現在売り切れているみたいですね。



コメント